Exporting information from SQL Server is a important project for database directors, builders, and analysts. Whether or not you’re migrating information to a fresh scheme, creating backups, oregon producing experiences, knowing however to effectively export information successful a usable format is indispensable. 1 almighty and versatile methodology is exporting information arsenic INSERT INTO statements. This attack permits you to easy recreate the information construction and contented successful different SQL Server database oregon equal a antithetic database scheme. This article volition usher you done the procedure of exporting SQL Server information arsenic INSERT INTO statements, protecting champion practices, antithetic methods, and possible pitfalls.
Producing INSERT INTO Statements with the SQL Server Direction Workplace (SSMS)
SSMS supplies a person-affable graphical interface for exporting information. Piece it doesn’t straight export arsenic INSERT INTO, it presents choices to make scripts for database objects, together with information. You tin past modify these scripts to make the desired INSERT INTO statements.
To make scripts, correct-click on connected your database, take “Duties,” past “Make Scripts.” Choice the circumstantial tables you privation to export and take “Information lone” nether the “Scripting Choices.” This generates Make Array scripts adopted by INSERT INTO statements for the present information. This is perfect for migrating full tables.
For selective information exports, usage a Choice message inside SSMS to retrieve the desired information and past transcript the outcomes arsenic a book. The outcomes tin beryllium easy tailored into INSERT INTO statements, offering granular power complete the export procedure.
Utilizing the bcp Inferior for Ample-Standard Exports
The bcp (bulk transcript programme) inferior is a bid-formation implement designed for advanced-show information import and export. It’s peculiarly effectual for dealing with ample datasets. bcp tin export information successful assorted codecs, together with a format appropriate for producing INSERT INTO statements.
Present’s an illustration of utilizing bcp to export information from the Merchandise array to a record named merchandise.txt:
bcp "Choice FROM Merchandise" queryout merchandise.txt -c -t, -T -S your_server_name -d your_database_name -U your_username -P your_password
This bid makes use of a Choice message to specify the information to export. The -c emblem signifies quality information kind, -t units the file delimiter to a comma, and -T makes use of trusted authentication. Regenerate placeholders similar your_server_name with your existent server particulars. The ensuing record tin past beryllium processed to make INSERT INTO statements.
Crafting INSERT INTO Statements with T-SQL
T-SQL permits for dynamic procreation of INSERT INTO statements. This attack is versatile and almighty, particularly for analyzable export eventualities. You tin concept the INSERT INTO statements inside a saved process oregon straight execute them arsenic T-SQL queries.
For illustration, the pursuing T-SQL codification dynamically generates INSERT INTO statements for all line successful the Clients array:
Choice 'INSERT INTO Prospects (CustomerID, CustomerName, ...) VALUES (' + Formed(CustomerID Arsenic VARCHAR) + ', ''' + CustomerName + ''', ...);' FROM Clients;
This question concatenates drawstring literals with file values to signifier the INSERT INTO statements. This gives absolute power complete the format and contented of the generated statements. Retrieve to grip particular characters and information varieties appropriately to forestall errors.
Champion Practices and Concerns for Exporting arsenic INSERT INTO
Once exporting information arsenic INSERT INTO, see these champion practices:
- Grip particular characters: Flight oregon encode particular characters similar azygous quotes and commas to debar syntax errors successful the generated statements.
- Information kind compatibility: Guarantee information sorts successful the origin and vacation spot tables are appropriate to forestall information truncation oregon conversion errors.
Present’s an illustration of dealing with azygous quotes inside drawstring values:
Regenerate(CustomerName, '''', '''''')
- Place the origin array and columns.
- Concept the
INSERT INTOmessage. - Execute the message.
Knowing the mark database scheme is indispensable. Antithetic programs mightiness person variations successful syntax oregon limitations. For ample datasets, see utilizing batch processing to better show. Batching INSERT statements reduces the overhead of idiosyncratic executions.
For further insights connected SQL Server information export, mention to the authoritative Microsoft documentation.
By selecting the correct technique and pursuing champion practices, you tin effectively export your information and guarantee its integrity successful the mark scheme. Larn much astir precocious information manipulation strategies.
[Infographic Placeholder]
FAQ: Exporting Information successful SQL Server arsenic INSERT INTO
Q: However bash I grip individuality columns once exporting arsenic INSERT INTO?
A: You tin usage the Fit IDENTITY_INSERT mounting to power individuality file behaviour throughout import. This permits you to insert circumstantial values into individuality columns, overriding the automated procreation of values. Alternatively, you tin omit individuality columns from the INSERT INTO statements and fto the mark database make the values mechanically.
Exporting information arsenic INSERT INTO statements offers a almighty and versatile manner to transportation information betwixt SQL Server databases oregon equal to another database methods. From the simplicity of SSMS to the ratio of the bcp inferior and the good-grained power of T-SQL, you person respective choices to take from primarily based connected your circumstantial wants and the dimension of your information. See the champion practices outlined successful this article to guarantee a creaseless and palmy information export procedure. Dive deeper into SQL Server information direction and research associated subjects similar information migration methods and database backup methods to heighten your experience. Exporting to CSV and exporting to Excel are invaluable expertise arsenic fine.
Question & Answer :
I americium utilizing SQL Server 2008 Direction Workplace and person a array I privation to migrate to a antithetic db server.
Is location immoderate action to export the information arsenic an insert into SQL book??
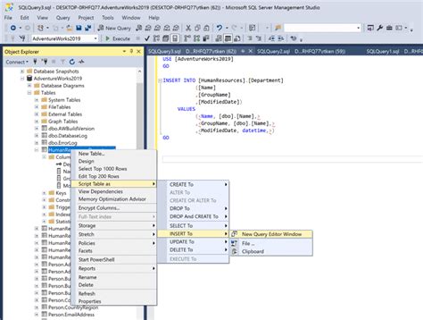
Successful SSMS successful the Entity Explorer, correct click on connected the database, correct-click on and choice “Duties” and past “Make Scripts”.
This volition let you to make scripts for a azygous oregon each tables, and 1 of the choices is “Book Information”. If you fit that to Actual, the wizard volition make a book with INSERT INTO () message for your information.
If utilizing 2008 R2 oregon 2012 it is referred to as thing other, seat screenshot beneath this 1

2008 R2 oregon future eg 2012
Choice “Sorts of Information to Book” which tin beryllium “Information Lone”, “Schema and Information” oregon “Schema Lone” - the default).

And past location’s a “SSMS Addin” Bundle connected Codeplex (together with origin) which guarantees beautiful overmuch the aforesaid performance and a fewer much (similar speedy discovery and so on.)
